Sender是一款免费的数据传输软件,速度快,能跨设备跨系统传输文件,支持多种类型,适配多平台。介绍了提取安装包及与不同设备连接的方法,具有支持大文件、内存小、传输快等优势。
sender是什么意思
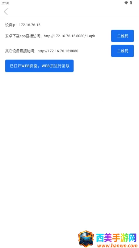
Sender是一款超棒的数据传输软件。它能解决不同设备间文件互传的繁琐问题,不管是跨设备还是跨系统,都能轻松实现文件传输。支持图片、文档、视频、安装包等多种文件稳定传输,适配多平台无缝衔接,关键是完全免费,人人都能直接上手。提取安装包很简单,打开软件点左上角三杠图标,选提取安装包,再选目标文件就能发送。与非安卓设备连接通过浏览器方式,安卓设备在同一局域网就行,自动扫描或手动输IP都能连接。它优势明显,支持大文件传输,理论无大小限制,超大文件也能稳传;内存小不影响其他软件;传输迅速,可批量传输,选择自由。有了Sender,文件传输超便捷!

sender name
你是否在为不同设备间文件互传的繁琐而烦恼?Sender这款数据传输软件能帮你轻松解决!它跨设备跨系统,支持图片、文档、视频、安装包等文件稳定传输,适配多平台无缝衔接,还完全免费,让你直接上手。提取安装包超简单,打开软件点左上角三杠图标,选提取安装包,再选目标文件就能发送。与非安卓设备连接通过浏览器方式就行,点击APP左上角菜单进web页面按指引操作。和安卓设备连接,两台设备放同一局域网,软件自动扫描,点击连接就行,也能手动输IP精准连接。它优势超多,支持大文件传输,理论无大小限制,超大文件也能稳定传。内存小不影响其他软件运行实用性强。传输迅速,可一次批量传,选择超自由。有了Sender,文件传输不再麻烦!

Sender(文件传输软件)亮点
1. 跨设备跨系统传输超便捷:能展开跨设备跨系统的文件传输,解决不同设备间文件互传的繁琐问题,适配多平台无缝衔接,让文件传输不受设备和系统限制。
2. 免费且易上手:整个传输过程完全免费,不同用户都能直接上手操作,无需复杂步骤即可完成文件传输。
3. 大文件传输稳定高效:支持大文件传输,理论上无文件大小限制,超大文件也能稳定传输,且软件占用内存小,传输迅速,一次性能批量传输,选择更自由。
Sender(文件传输软件)优势
它具备诸多优势。速度相当高,能展开跨设备跨系统文件传输,解决不同设备间互传繁琐问题,适配多平台且无缝衔接,整个过程完全免费,用户易上手。支持大文件传输,理论无文件大小限制,超大文件也能稳定传输。软件占用内存小,不影响其他软件运行,实用性强。传输迅速,可一次性能批量传输,选择更自由,无论是日常小文件还是大型文件传输需求都能轻松满足,为用户带来便捷高效的文件传输体验。
Sender(文件传输软件)怎么样
这款软件在文件传输方面表现出色。它能实现跨设备跨系统传输,适配多平台且无缝衔接,整个过程免费,用户易上手。其传输速度相当高,支持多种文件稳定传输,解决了不同设备间互传文件的繁琐问题。软件优势明显,支持大文件传输,理论上无大小限制,超大文件也能稳定传输。它占用内存小,不影响其他软件运行,实用性强。传输过程迅速,可一次性能批量传输,选择更自由。无论是与安卓设备还是非安卓设备连接,都有相应简便的操作方法。总体而言,是一款值得使用的文件传输软件。
